In WooCommerce, external/affiliate products provide an opportunity to expand your offerings by showcasing and promoting items that are not managed or fulfilled directly by your store. By integrating these products, you can tap into a wider range of products and earn commissions or referral fees for each sale generated through your affiliate links. This approach allows you to diversify your product catalog, cater to different customer preferences, and create additional revenue streams. Let’s explore how to add external/affiliate products seamlessly to your WooCommerce store.
Table of Contents
Step 1: Accessing the WooCommerce Admin Panel
To begin adding external/affiliate products in WooCommerce, you’ll need to log in to your WooCommerce admin panel. Simply enter your credentials and access the dashboard where you can manage and configure your online store. From there, you can proceed to the next steps to add external/affiliate products and enhance your product offerings.
Step 2: Adding a New Product
To add an external/affiliate product in WooCommerce, navigate to the “Products” tab and select “Add New.” It’s crucial to provide a clear and concise title for the product to attract customers. A compelling title accurately represents the offering and helps customers understand the product’s essence.

Step 3: Choosing the External/Affiliate Product Option
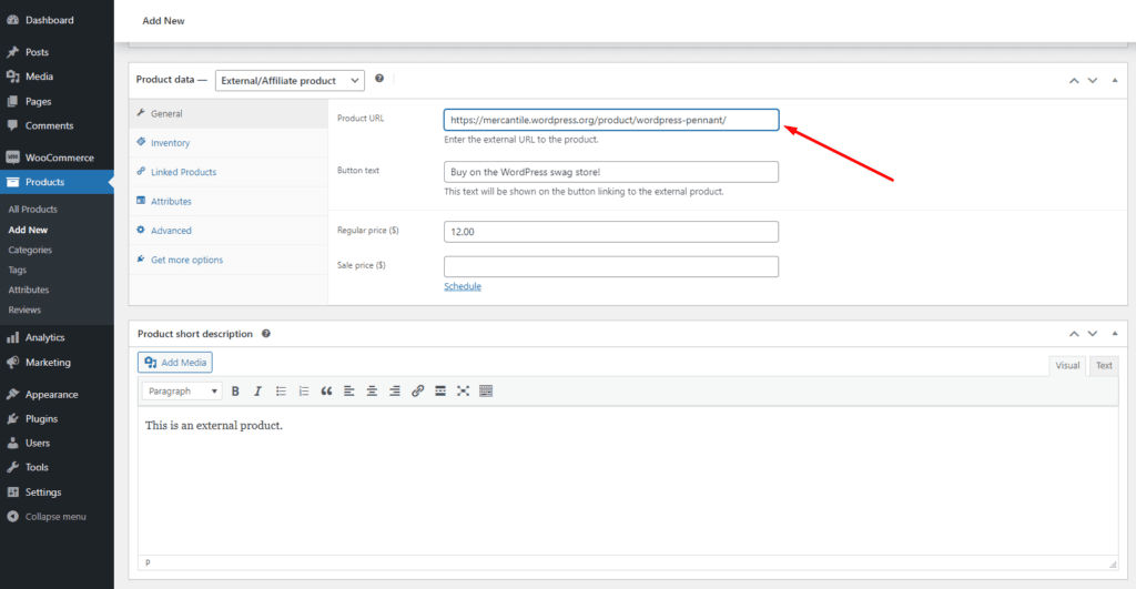
To add an external/affiliate product in WooCommerce, select the “External/Affiliate product” option from the product data dropdown menu. This option allows you to indicate that the product is sourced externally and will redirect customers to another website or marketplace for purchasing.

Step 4: Entering the Product URL
In WooCommerce, the product URL field is where you enter the URL of the external/affiliate product. This field is significant as it directs customers to the specific page where they can purchase the product. To enter the URL, simply copy and paste it into the designated field, ensuring it leads directly to the external/affiliate product page.

Step 5: Optional Customizations
When adding an external/affiliate product in WooCommerce, you have the option to customise the button text that appears on your product page. To do so, navigate to the relevant settings and modify the button text according to your preference. Additionally, explore other optional fields and settings to adjust and enhance the display and functionality of your external/affiliate product.

Step 6: Saving and Publishing the Product
After adding all the necessary details to your external/affiliate product in WooCommerce, simply save the product. Click on the “Save” or “Publish” button to make it available on your WooCommerce store. Once saved, customers will be able to view and purchase the external/affiliate product from your online store.

Step 7: Additional Tips and Considerations
When adding external/affiliate products in WooCommerce, it’s essential to select high-quality products from reputable sellers or affiliate programs. Prioritise products that align with your target audience’s interests and preferences. Additionally, regularly review and update your external/affiliate product links to ensure they remain valid and functional, providing a seamless customer experience.
Frequently Asked Questions
What are external/affiliate products in WooCommerce?
External/affiliate products in WooCommerce are products that are sourced from external websites or marketplaces. When a customer clicks on the product, they are redirected to the external site to complete the purchase, and the store owner earns a commission or referral fee.
How do I add an external/affiliate product in WooCommerce?
To add an external/affiliate product in WooCommerce, you need to navigate to the “Products” tab in your admin panel, select “Add New,” and provide the necessary details such as title, description, pricing, and the external product URL.
Can I customise the appearance of external/affiliate products on my WooCommerce store?
Yes, you can customise the appearance of external/affiliate products in WooCommerce by using themes or plugins that allow you to modify the product layout, design, and display to match your store’s branding.
Can I track sales and commissions for external/affiliate products in WooCommerce?
Yes, WooCommerce provides tracking capabilities through various plugins and integrations. These tools allow you to monitor sales and commissions generated from external/affiliate product purchases, helping you track performance and optimize your marketing efforts.
Can I add external/affiliate products alongside my regular WooCommerce products?
Yes, you can add external/affiliate products alongside your regular WooCommerce products. WooCommerce provides the flexibility to include both types of products in your store, allowing you to offer a diverse range of items to your customers.
Is there a limit to the number of external/affiliate products I can add in WooCommerce?
There is no inherent limit to the number of external/affiliate products you can add in WooCommerce. You can add as many external/affiliate products as you like, provided that you have the necessary information and affiliate agreements with the respective sellers or marketplaces.
Can I edit or remove external/affiliate products in WooCommerce?
Yes, you can edit or remove external/affiliate products in WooCommerce at any time. Simply locate the product in your WooCommerce admin panel and make the necessary changes or delete it as needed.
Conclusion
In conclusion, adding external/affiliate products in WooCommerce is a straightforward process that can greatly benefit your online store. By following the steps outlined above – accessing the WooCommerce admin panel, adding a new product, choosing the external/affiliate product option, entering the product URL, customising optional fields, and saving/publishing the product – you can seamlessly incorporate external/affiliate products into your offerings.
This expansion allows you to diversify your product catalog, attract more customers, and potentially boost sales. Don’t forget to select high-quality products and regularly review and update your external/affiliate product links to ensure a positive customer experience. By leveraging the power of external/affiliate products, you can enhance your WooCommerce store and provide a broader range of choices to your customers.